Производитель консервов поставляет свою продукцию в различные магазины. В процессе производства продукции и ее последующей поставки в торговые точки могут происходить различные "проблемы", в результате чего появляются претензии, каждую из которых необходимо фиксировать, уведомлять о ее появлении и подключать к работе над ней ответственных лиц, устраняя тем самым нежелательные последствия. Потребовалась разработка сложного бизнес-процесса в Битрикс24 для того, чтобы учесть всю вариативность работы с претензиями.
У Вас похожая задача по разработке бизнес-процесса?
Давайте обсудим
Старт процесса начинается с запуска БП Претензии, где пользователю на выбор предоставляется 2 варианта действий:
- Исходящая претензия, которая создается производителем продукции;
- Входящая претензия, поступающая на производство от контрагента в связи с какой-либо проблемой, связанной с поставляемым им товаром.
Исходящая претензия выдвигается на каких-либо контрагентов производства. Например, в отделе логистики произошел срыв срока поставки товара, но он случился не из-за производства, а по вине транспортной компании. Поэтому исходящая претензия выставляется на эту организацию.
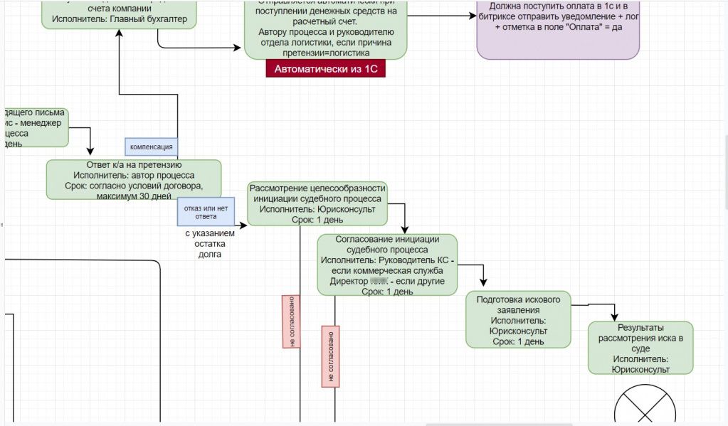
В результате по цепочке исполнения в Битрикс24 прикрепляются определенные документы, задания, начиная с бухгалтерии, заканчивая юрисконсультом.
Бухгалтер прикрепляет документ по претензии и отправляет юрисконсульту, который поработав с ним, отправляет дальше на регистрацию и подпись директору, а далее офис-менеджер направляет письмо адресату.
Если у нас идет отказ или нет ответа, то далее следует поэтапная судебная процедура, которая здесь отражена:

Производителю может поступить входящая претензия по следующим вопросам:
- по логистике;
- по качеству или комплектации;
- возврат просроченной продукции.
Это основные виды входящих претензий.

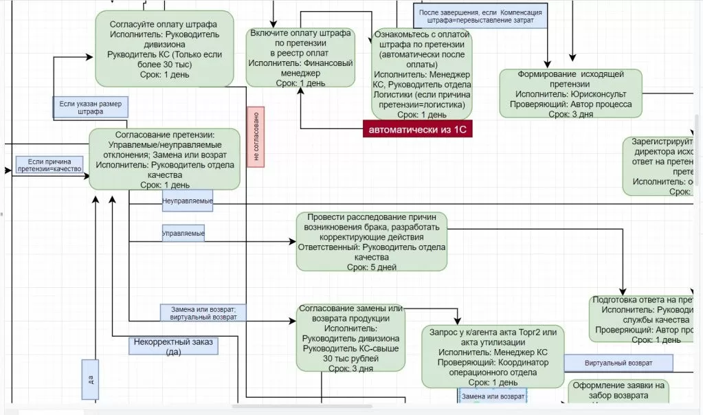
В зависимости от причины претензии в Битрикс24 идет согласование соответствующих инстанций, подразделений и руководителей. Если вопрос касается логистики, то в процессе принимает руководитель отдела логистики, если рассматривается возврат просроченной продукции, то решением занимается руководитель отдела контроля качества и т.д.
После того, как производством подтверждена претензия, начинается ее согласование, где указывается отклонение (управляемое или неуправляемое), замена или возврат продукции, и по соответствующей ветке решение уходит на следующую инстанцию.

Неуправляемыми причинами претензии являются факторы, которые происходят не по вине производителя. Например, из-за неблагоприятных погодных условий на банках появилась коррозия.
Управляемые причины претензии выявляются путем их определения: например, почему возник брак или что делать с просроченной продукцией. В таком случае готовится ответ на претензию, предварительно зафиксировав данную проблему, чтобы в следующий раз подобное не повторялось – вплоть до привлечения ответственных лиц.
Согласование оплаты штрафа по претензии
Формирование согласования оплаты штрафа по претензии зависит от ситуации: например, будет ли производство возмещать штраф или в случае спорного момента подаст встречную претензию. Схема такая: сначала согласовывается оплата штрафа, затем включается оплата штрафа в реестр оплат, после идет ознакомление с оплатой штрафа (автоматически после оплаты).
Если ситуация произошла по причине логистики, то в Битрикс24 формируется исходящая претензия в ответ на входящую. Далее идет регистрация и подпись входящего письма у директора, отправление исходящего письма и ожидание судебного разбирательства с транспортной компанией, если потребуется.

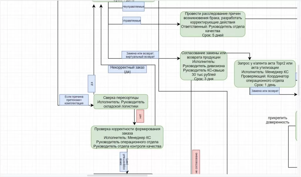
Замена или возврат
Есть еще такой пункт, как замена или возврат, а также виртуальный возврат. По законодательству бракованную или просроченную продукцию необходимо вернуть с целью утилизации.
Существуют 2 варианта решений:
1. Контрагент сам утилизирует и присылает нам акт утилизации;
2. Контрагент отправляет продукцию на производство, где ее должны утилизировать.
Схема следующая: В Битрикс24 сначала вносится согласование замены или возврата продукции. Далее у контрагента запрашиваются акты утилизации, и если возврат, то осуществляется оформление заявки на забор возврата с последующей организацией возврата.

Комплектация
Еще одной причиной претензии является комплектация. Если на производстве в плане комплектации совершена ошибка, то тоже начинается проверка: была ли пересортица или нет (например, в коробку с тушенкой положили другие консервы).
В зависимости от сумм пересортицы запускаются разные действия. Если ошибка очевидна, то в Битрикс24 идет согласование претензии: управляемое или неуправляемое это отклонение, замена или возврат продукции. Если нет, то осуществляется проверка корректности формирования заказа.

Как это выглядит в сделке в Битрикс24:
Заходим в сделку, являющуюся сущностью претензии.

Первая доработка – это памятка, которая показывает, что нужно сделать всем сотрудникам.

Указываются все данные: компания, тип претензий - исходящие или входящие, и в зависимости от претензии выбирается тот или иной раздел на отображение. У входящих один набор полей, у исходящих другой.
Вводим данные, в том числе параметры претензии:

Номера УПД, даты, дивизион, менеджер, возможность прикрепления необходимых документов.

В данном случае указываем причину претензии:

Также при переходе в раздел «Товары» мы выбираем те, которые участвуют у нас в претензии.

Далее заполняем все необходимые поля для бизнес-процесса: выбираем компанию, сохраняем и должен запуститься сам бизнес-процесс «согласование входящей претензии". После такие задания распределяются между сотрудниками, и они их последовательно согласуют или нет.
Далее можно выбрать, например, транспортную компанию, будем ли компенсировать штраф и т.д.

Также есть такой раздел, как история согласования претензий, где фиксируется – кто и когда писал, по какой причине прошел процесс согласования и т.д.